律师执业证是依法取得律师执业证书,从事执业活动(接受委托或指定,为当事人提供法律服务的执业人员)的有效证件,是证明律师身份合法有效的证件。
未持有律师执业证的人员,不得以律师名义从事法务服务业务。
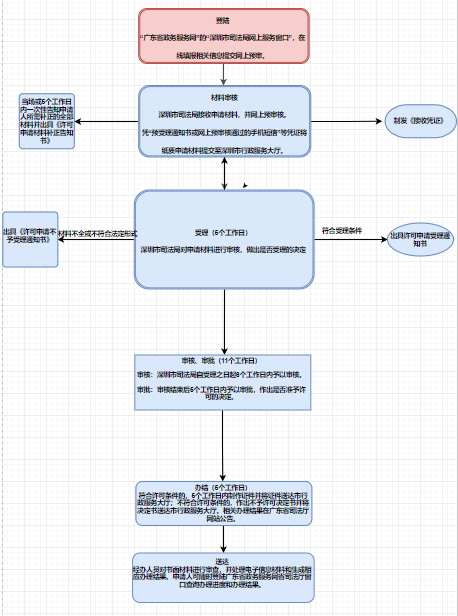
办理流程
1、申请:登陆“广东省政务服务网”的“深圳市司法局网上服务窗口”,在线填报相关信息提交网上预审。凭“预受理通知书或网上预审核通过的手机短信凭证”将纸质申请材料提交深圳市行政服务大厅。

2、受理:深圳市司法局收到申请材料当场或5个工作日内,对申请材料齐全、符合法定形式的,予以受理;对申请材料不齐全或不符合法定形式的,一次告知申请人需要补正的全部内容;对申请事项明显不符合法定条件或者申请人拒绝补正、无法补正有关材料的,不予受理。
3、审核:深圳市司法局自受理之日起6个工作日内予以审核。
4、审批:审核结束后5个工作日内予以审批,作出是否准予许可的决定。
5、办结:符合许可条件的, 5个工作日内制作证件并将证件送达市行政服务大厅;不符合许可条件的,作出不予许可决定书并将决定书送达市行政服务大厅。相关办理结果在广东省司法厅网站公告。
6、送达:经办人员对书面材料进行审查,并处理电子信息材料和生成相应办理结果。申请人可随时登陆广东省政务服务网省司法厅窗口查询办理进度和办理结果。
7、根据《广东省人民政府关于将一批省级行政职权事项调整由广州、深圳两市实施的决定》(广东省人民政府令第241号),已将涉及广州、深圳市业务的省级行政职权委托广州、深圳市司法局实施。

办理条件
律师有下列情形之一的,其本人或者所在律师事务所应当申请注销其律师执业证书:
1、受到吊销律师执业证书处罚的;
2、原准予执业的决定被依法撤销的;
3、因本人不再从事律师执业申请注销的;
4、因与所在律师事务所解除聘用合同或者所在的律师事务所被注销,在六个月内未被其他律师事务所聘用的;
5、因其他原因终止律师执业的。
办理材料
(1)《律师注销执业证书申请表》;
(2)律师执业证书;
(3)预受理通知书(或网上预审核通过的手机短信凭证);
相关内容:
扫描下方二维码或微信搜索关注【深圳之窗】公众号,后台回复关键词【律师】可获取律师报考指南、律师执业注册等等办事攻略。

深圳之窗 微信公众号一大波便民功能上线啦!扫面下方二维码,关注后在微信对话框中回复“ 摇号 ” 即可实时获取申请最新结果;回复“ 电费 ” 即可在线查询用电信息以及缴费!
分享到